onsemi SECO-RANGEFINDER-GEVK SiPM dToF LIDAR

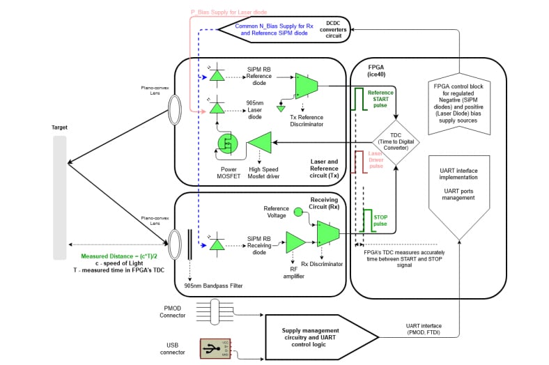
onsemi SECO-RANGEFINDER-GEVK SiPM Direct Time of Flight (dToF) LIDAR is a single-point range finder development kit for cost-optimized industrial and commercial applications. This kit is based on the NIR SiPM from onsemi (RB series) and integrates all the essential sub-systems for the applications. These sub-systems include laser and reference circuits (Tx), receiving circuits (Rx), power management systems, and core FPGA and UART communication. onsemi SECO-RANGEFINDER-GEVK kit is FDA-certified and features a multifunctional GUI. This enables a complete evaluation of the range-finding performance and the adjustment of system variables. The variables include the buffer number of pulses or the bias voltage for the SiPM-RB photomultiplier. Typical applications include indoor navigation and range-finding (up to 23m), collision detection, and 3D mapping.

Features

  • Direct ToF operation for single-point applications
  • Laser and optics
    • SiPM detector
    • 905nm laser diode transmitter 650nm to 1050nm coated BK7 plano-convex lenses
    • 905±5nm bandpass optical filter (30±5nm FWHM) for RX
  • >0.11m to 23m detectable range
  • Time to digital conversion (TDC)
    • FPGA-based (ice3)
    • ~85ps bin width
    • Automatic TDC calibration
  • Power supply
    • Supply options
      • 5V USB
      • 3.3V PMOD connector
  • Optimized cost-effectiveness
  • FDA-certified
  • Out-of-the-box operation with user-friendly GUI with adjustable system variables
  • Software
    • Software adjustable settings for a variety of industrial and IoT applications
    • FPGA-based TDC, readout, communication interface, and control of two regulated bias supplies

Applications

  • Indoor navigation and range-finding (up to 23m)
  • Collision detection
  • 3D mapping

Block Diagram

Block Diagram - onsemi SECO-RANGEFINDER-GEVK SiPM dToF LIDAR

Operation Principle

Schematic - onsemi SECO-RANGEFINDER-GEVK SiPM dToF LIDAR

Videos

Publicado: 2021-02-03 | Actualizado: 2024-05-30