![]() Más información sobre Analog Devices |
|
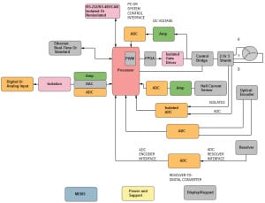
Soluciones de control de motores de Analog Devices
Analog Devices (ADI) proporciona los componentes y la integración de cadena de señales completa para diseñar de forma rápida sistemas con motor. Las soluciones de control de motores de ADI ayudan a los diseñadores industriales que están intentando conseguir mucho menos consumo de energía y gran eficacia. ADI se distingue en las áreas de retroalimentación y detección, aislamiento, gestión de potencia, interfaces, procesamiento embebido y comunicaciones. ADI ofrece una cartera completa de productos, incluidos los convertidores de datos, amplificadores, procesadores embebidos, aisladores digitales iCoupler® y dispositivos de gestión de potencia para soluciones de control de motores. Los productos ADI ofrecen la mejor calidad y rendimiento, a la vez que permiten reducir el coste general del sistema. La amplia mezcla de tecnología, que incluye la máxima calidad de aislamiento, procesadores, convertidores y frontales de señal mixta, equipa a los diseñadores industriales con tecnología innovadora para cubrir necesidades actuales y futuras para cualquier sistema de control de motor. Abordar retos de sistemas de control de motores
|
||||||||
![]() | ||||||||








